Aleksi Postari - Portfolio
I wear many hats. I am a developer, UI designer, and teacher. A gamer at heart.
Experience
I have been creating apps/games/websites for around 15 years and as a hobby for over 20 years. I have a strong background in web development and UI design.
Current
I currently work at Satakunta University of Applied Sciences as a senior advisor and a teacher in the international Artificial Intelligence program. I am also the head of the Artificial Intelligence curriculum.
Past
The most successful project I have taken part in has been co-founding a company called TeacherGaming. In that company, I was working as a CTO and created the educational version of Minecraft called MinecraftEdu. After five years, we made an exit, and we sold the product to Microsoft.
That project was continued with a more envious project which I was also co-founding and working as a CTO and lead developer. The plan was to make a whole ecosystem in game-based learning. The project included integrating 50+ entertainment games into one ecosystem that included both teacher and student apps for all kinds of devices.

CV & Contact Me
Check out my CV or contact me through my LinkedIn profile. You can also check out my Github profile.
I can also be contacted using email: riialin (at) gmail.com
Skills
Denoted time means the amount of time I have spent (almost) full-time time with the mentioned language or framework. The list does not include technologies and frameworks that I have only tried out.
Language / Skill
- PHP (7+ years)
- JavaScript (5+ years)
- Java (5+ years)
- Python (2+ years)
- C# (few months)
- Unix (10+ years)
- UI Design (4+ years)
Databases
- Relational Databases (MySQL, MariaDB, SQLite) (5+ years)
- NoSQL Databases (MongoDB) (3+ years)
- NoSQL Databases (Redis, Neo4j) (about a month)
Frameworks
- Meteor (3+ years)
- Blaze (3+ years)
- Vue (3+ years)
- React (2+ years)
- NodeJS (about 1 year)
- FastAPI (few months)
- Django (About a month)
- Concrete5 (about 6 months)
- WordPress (few months)
- Joomla (couple months)
Integrations
I have made integrations to a lot of services during my career. These include basic usage of the APIs to building custom-made plugins. Here are to list a few:
- Intercom
- Zendesk
- Concrere5
- Drupal
- Wordpress
- Slack
- HipChat
- Discord
Featured Work
This showcase includes the most prominent work from me. Aside from the projects listed I have worked on tens of other projects spanning from branding, visual design to software / web development.
Click on any project to view more information.
MinecraftEdu In-Game Close
MinecraftEdu is a sandbox indie educational video game written in Java, developed by TeacherGaming, and licensed by Mojang Studios. It was meant as an educational version of Minecraft. In the beginning, MinecraftEdu was developed by TeacherGaming, consisting of three developers and three teachers, located in the United States and Finland. Later, TeacherGaming expanded into a team of eight.
This project has been the largest one I have undertaken. I co-founded the company and worked as the CTO / Lead Developer.
Project
Worked on a partly obfuscated Java codebase for the game, where there was a lot of detective work to be done to get new features implemented.In-game features for MinecraftEdu included a lot of features, like custom login experience for servers, admin tools, build tools, custom teacher / student roles, custom blocks for education and much more...
Many of the features first included in MinecraftEdu were later implemented in the original Minecraft game, like translations and creative mode.
My Role
My role was to design, develop and maintain all the Minecraft educational version's in-game features.Technologies
The game was written in Java, thus Java was used for development. All build scripts were created using Apache Maven.Development Time
I spent 5+ years of full-time development on this project.Project Created For
TeacherGaming LLCImages
MinecraftEdu Launcher Close
MinecraftEdu is a sandbox indie educational video game written in Java, developed by TeacherGaming, and licensed by Mojang Studios. It was meant as an educational version of Minecraft. In the beginning, MinecraftEdu was developed by TeacherGaming, consisting of three developers and three teachers, located in the United States and Finland. Later, TeacherGaming expanded into a team of eight.
This project has been the largest one I have undertaken. I co-founded the company and worked as the CTO / Lead Developer.
Project
MinecraftEdu Launcher was a project started before Minecraft had it's own launcher. This launcher inspired the original Minecraft team to create their own launcher into Minecraft later on. The main reasoning behind this launcher was to make it easier to start using MinecraftEdu in the classroom.Using the launcher teacher or student could make configurations to their MinecraftEdu client, select MinecraftEdu version they want to launch, update their game or manage mods that they have enabled.
My Role
My role was to design, develop and maintain all the Minecraft educational version's launcher features.Technologies
Java was used for development. All build scripts were created using Apache Maven.Development Time
I spent 5+ years of full-time development on this project.Project Created For
TeacherGaming LLCImages
MinecraftEdu Server Tool Close
MinecraftEdu is a sandbox indie educational video game written in Java, developed by TeacherGaming, and licensed by Mojang Studios. It was meant as an educational version of Minecraft. In the beginning, MinecraftEdu was developed by TeacherGaming, consisting of three developers and three teachers, located in the United States and Finland. Later, TeacherGaming expanded into a team of eight.
This project has been the largest one I have undertaken. I co-founded the company and worked as the CTO / Lead Developer.
Project
MinecraftEdu Server Tool included two main features: Server Launcher and Server Tool.Server Launcher can be used to easily launch MinecraftEdu server with specific (saved) world or features. Worlds can also be saved to a world library or downloaded from the world library.
Server Tool can be used to easily save your world, or make any modifications to the world, or to manage the students in the world.
My Role
My role was to design, develop and maintain all the Minecraft educational version's server tool features.Technologies
The game was written in Java, thus Java was used for development. All build scripts were created using Apache Maven.Development Time
I spent 5+ years of full-time development on this project.Project Created For
TeacherGaming LLCImages
MinecraftEdu Wiki Close
MinecraftEdu Wiki was the main location for seeking information about our company's game MinecraftEdu.
My Role
My role was to create the design of the website and to implement that design.Technologies
HTML, CSS and Javascript was used to implement the website.Project Created For
TeacherGaming LLCView Project
The site is viewable through Wayback Machine from here.Images
MinecraftEdu World Library Close
MinecraftEdu World Library was used by educators using our company's game MinecraftEdu to share and download worlds created by others.
My Role
My role was to create the design of the website and to implement that design. HTML, CSS and Javascript was used for the implementation. Drupal was used as the framework thus configuration and knowledge of Drupal was required to finish the design of the website.Project Created For
TeacherGaming LLCView Project
here.Images
MinecraftEdu Hosting Close
MinecraftEdu Hosting was a website created by our company TeacherGaming LLC and E-Line Media. It was used to create and manage cloud-hosted MinecraftEdu hosting servers.
My Role
My role was to implement most of the features regarding the cloud-hosted server purchase, and management.Technologies
HTML, CSS, Javascript and jQuery was used to implement most of the features in frontend. Backend feature implementation was created using PHP and MySQL as the DBMS.Project Created For
TeacherGaming LLCImages
Docker Server Reservation System Close
The Docker reservation server can be used to easily spin up new Docker servers with the given image and hardware specifications. Users can reserve when they want the server to be available and the system will automatically spin the servers up for them.
My Role
I was in charge of the UI & UX design for the project, development.Technologies
HTML, CSS, Javascript, and Vue was used for the frontend. Serverside development was made with Python and FastAPI. The underlying database is SQLite3. ORM system used is SQLAlchemy.Project Created For
Satakunta University of Applied SciencesImages
TeacherGaming Desk Close
TeacherGaming Desk was a project started after the ambitious MinecraftEdu project. This whole project was even more ambitious project than MinecraftEdu which combined 50 integrated entertainment games, 200 interactive lesson plans, apps for students and teachers on all platforms and analytics.
Desk
TeacherGaming Desk was the main platform for teachers to access all the lesson plans, manage their class, start the lessons and inspect analytics for students. For game developers and administrators it also included full-blown custom-made CMS system that allowed to customize almost every part of the platform and add and manage almost any item.My Role
I was in charge of the UI & UX design for the project, servers, coding. I was also in charge of leading the development team for the project.Technologies
Platform was created using Meteor Framework. HTML, CSS, Javascript, and Blaze was used for the frontend. Serverside development was made with Meteor Framework, which is based on NodeJS. The underlying database was MongoDB. Serverside architecture included load balancer in front of everything, two servers for the platform and two servers for analytics calculation. Requests from load balancer to servers was proxied using round robin principle.Development Time
Development of the Desk platform lasted for over 3 years, until after the development was stopped due to project not being profitable.Project Created For
5 More Minutes OYVideo
Images
TeacherGaming Desk Demo Close
TeacherGaming Desk was a project started after the ambitious MinecraftEdu project. This whole project was even more ambitious project than MinecraftEdu which combined 50 integrated entertainment games, 200 interactive lesson plans, apps for students and teachers on all platforms and analytics.
TeacherGaming Desk Demo
TeacherGaming Desk Demo was the demo platform for using the TeacherGaming Desk platform features without using any login credentials.My Role
I was in charge of the UI & UX design for the project, servers, coding. I was also in charge of leading the development team for the project.Technologies
Platform was created using Meteor Framework. HTML, CSS, Javascript, and Blaze was used for the frontend. Serverside development was made with Meteor Framework, which is based on NodeJS. The underlying database was MongoDB. Serverside architecture included load balancer in front of everything, two servers for the platform and two servers for analytics calculation. Requests from load balancer to servers was proxied using round robin principle.Development Time
Development of the Desk platform lasted for over 3 years, until after the development was stopped due to project not being profitable. This demo platform took couple months of development time.Project Created For
5 More Minutes OYImages
TeacherGaming App Close
My Role
I was in charge of the UI & UX design for the project, servers, coding. I was also in charge of leading the development team for the project.Technologies
The app was created using the Meteor framework. Cross-platform functionality was created using Cordova. HTML, CSS, Javascript, and Blaze was used for the frontend. Serverside development was made with Meteor Framework that is based on NodeJS. The underlying database was MongoDB. The app was created for desktop (Mac, Windows, Linux), web, and mobile (iOS, Android, Windows Mobile).Development Time
Development of the App lasted for over 3 years, until after the development was stopped due to project not being profitable.Project Created For
5 More Minutes OYImages
TeacherGaming Tour 2015 Website Close
The world is full of information and possibilities and our youth are having difficulties in exploring the field of possibilities for careers and making the right choices in the modern ‘education tube’ from Pre-K to university. TeacherGaming tour is about raising awareness of these challenges and equipping teachers with tools to face them.
My Role
I designed and implemented the website. HTML, CSS, and JavaScript was used for the website implementation.Project Created For
TeacherGaming LLCImages
TeacherGaming Tour 2014 Website Close
The world is full of information and possibilities and our youth are having difficulties in exploring the field of possibilities for careers and making the right choices in the modern ‘education tube’ from Pre-K to university. TeacherGaming tour is about raising awareness of these challenges and equipping teachers with tools to face them.
My Role
I designed and implemented the website. HTML, CSS, and JavaScript was used for the website implementation.Project Created For
TeacherGaming LLCImages
Remote Health Center Kätevä Close
Kätevä
This was a project handed over for me by a startup. The service included creating from a stratch a remote health center service during the covid times to compete against the big companies in Finland. The whole platform made from a stratch includes video & audio calls, custom-made queuing system to handle remote customer calls, complete CMS system with different kinds of roles, payment module, and the ability to create branded receptions for health centers.My Role
UI & UX Design, and the whole application code alongside with server maintenance was made purely by me. This project is still work in progress.Technologies
Platform was created using Meteor Framework. HTML, CSS, Javascript, and Vue was used for the frontend. Serverside development was made with Meteor Framework, which is based on NodeJS. The underlying database was MongoDB.Project Created For
Etäterveysasema Kätevä OYImages
YourAgent Close
YourAgent
The idea of this project was to create a new job seeking platform where companies can find the best matches for their company without applicants requiring to apply for work positions. Algorhitm behind the scenes suggested the best matches for companies.My Role
UI & UX Design, and the code of the whole application alongside with server maintenance was made purely by me.Technologies
Platform was created using Meteor Framework. HTML, CSS, Javascript, and React was used for the frontend. Serverside development was made with Meteor Framework, which is based on NodeJS. Service included also another server created using NodeJS for custom file storage. The underlying database was MongoDB.Project Created For
Satakunta University of Applied Sciences https://youragent.fiImages
Alt-Er Website Close
ALT-ER’s aim is to foster resilience in learners, lessen early school leaving, and give European children (ages 4 -6) a good start in their education. This site will have animation tools and games - as well as learning activities specific to the transition phase from kindergarten to school.
Alt-Er
This was made as an erasmus+ project. My role in the project was to create a website, add modifications into an Unity game, and build the game for web, and mobile devices.My Role
I was in charge of the UI & UX design for the website and created the website.Technologies
Sketch was used for UI / UX design. Website was created using HTML / CSS and Javascript.Development Time
Project has lasted for several years. My development with the website has lasted for several weeks.Project Created For
TeacherGaming LLCView Project
The site is viewable from here.Images
Alt-Er App Close
ALT-ER’s aim is to foster resilience in learners, lessen early school leaving, and give European children (ages 4 -6) a good start in their education. This site will have animation tools and games - as well as learning activities specific to the transition phase from kindergarten to school.
Alt-Er
This was made as an erasmus+ project. My role in the project was to create a website, add modifications into an Unity game, and build the game for web, and mobile devices.My Role
I created an UI and additional changes to a game using Unity and C# as the language. I have been building the app for mobile and web platforms.Technologies
Sketch was used for UI / UX design. Unity alongside with C# code was used for the game development.Development Time
Project has lasted for several years. My own development has lasted for 1+ months of full-time development.Images
Hour of Code 2017 Close
Hour of Code is an yearly organized coding event held remotely all over the world.
Hour of Code 2017
Our company's game project called Nuts n' Bolts was featured on the Hour of Code event this year. The playing instructions and the game was available online through the website.My Role
I was in charge of the UI & UX design for the website. I also created the website using HTML, CSS & Javascript.Project Created For
TeacherGaming LLCImages
Hour of Code 2018 Close
Hour of Code is an yearly organized coding event held remotely all over the world.
Hour of Code 2017
Our company's game project called Nuts n' Bolts was featured on the Hour of Code event this year. The playing instructions and the game was available online through the website.My Role
I was in charge of the UI & UX design for the website. I also created the website using HTML, CSS & Javascript.Project Created For
TeacherGaming LLCImages
KerbalEdu Website Close
KerbalEdu is an official school-ready standalone remix of the award winning game Kerbal Space Program. The game has been enhanced with features that help integrate it into the classroom*. Players assist the lovable-but-hapless Kerbals as they build rockets and carry out orbital missions. Students master real-world physics and engineering skills as their understanding of STEM concepts blast off!
Role
My role was to design and create the website. HTML, CSS and Javascript was used to for the implementation.Project Created For
TeacherGaming LLCImages
KerbalEdu Mission Library Close
KerbalEdu is an official school-ready standalone remix of the award winning game Kerbal Space Program. The game has been enhanced with features that help integrate it into the classroom*. Players assist the lovable-but-hapless Kerbals as they build rockets and carry out orbital missions. Students master real-world physics and engineering skills as their understanding of STEM concepts blast off!
Project
KerbalEdu World Library was used by educators using our company's game KerbalEdu to share and download worlds created by others.My Role
My role was to create the design of the website and to implement that design. HTML, CSS and Javascript was used for the implementation. Drupal was used as the framework thus configuration and knowledge of Drupal was required to finish the design of the website.Project Created For
TeacherGaming LLCImages
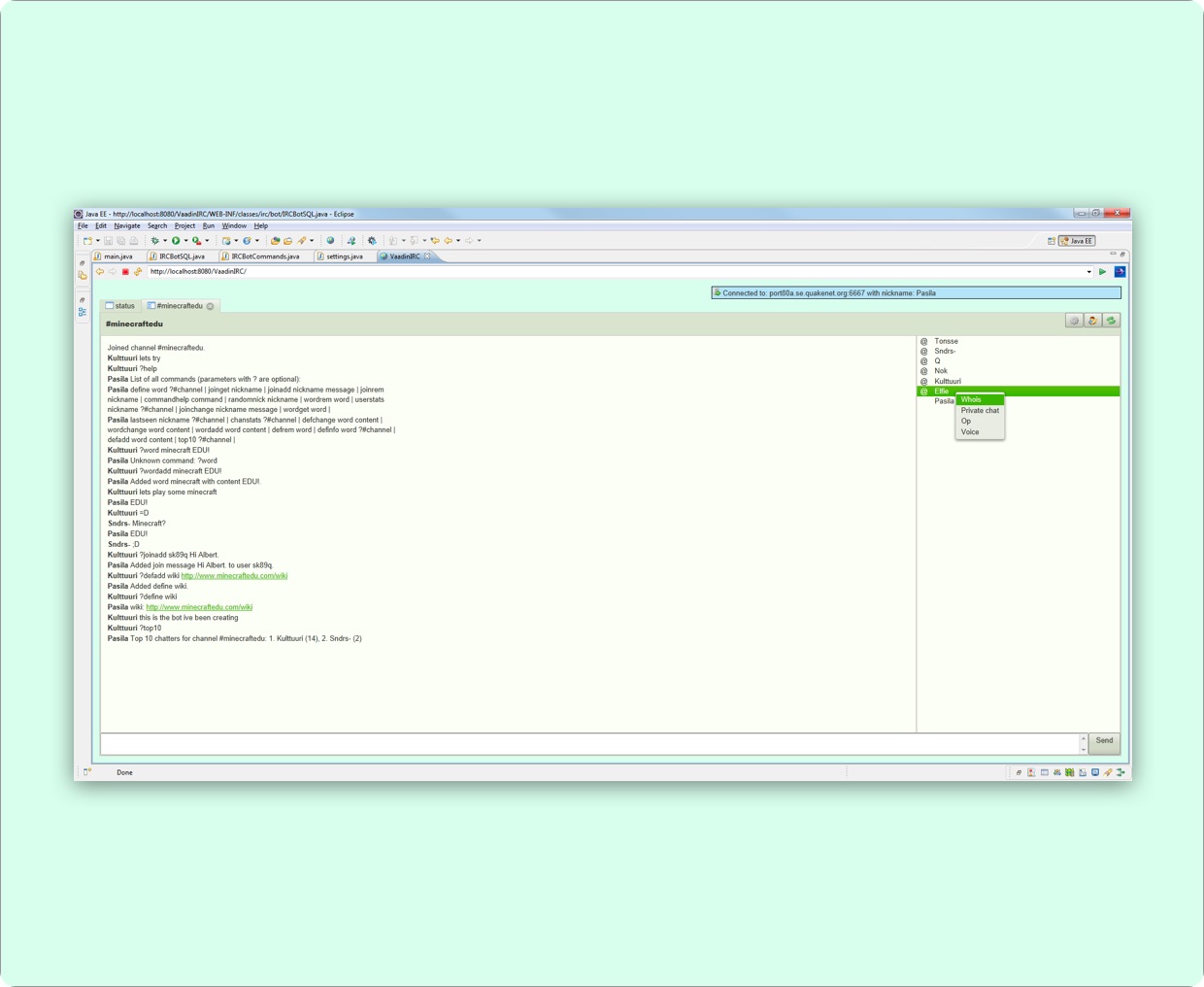
Vaadin IRC Client Close
IRC (Internet Relay Chat) is an old text-based chat system. Communication happens in realtime discussion forums, called channels.
Project
This was a fun project that I created as a hobby project to learn how the IRC protocol works alongside with Vaadin Framework. I learned the IRC protocol and created my own client implementation of it by using the Vaadin framework. Project is open-source and available here.Development Time
This project lasted for several weeks of full-time development.Project Created For
MyselfImages
DailyUI Challenge Close
Become a Better Designer in 100 Days - Daily UI is a series of daily Design Challenges for 100 days.
DailyUI
During my free time I participated in the DailyUI challenge. The challenge was to create a new UI every day, for 100 days, with the subject that was received in the mail. I completed the whole challenge by creating all the 100 UIs.You can view all the UIs I created for this project in here.
























